



考生可于即日起登录中央戏剧学院报名系统(手机端登录微信公众号“中央戏剧学院本科招生”)查询初选结果。
二、现场考试地点
中央戏剧学院昌平校区(北京市昌平区宏福中路4号)
三、现场考试时间

四、现场考试手续办理
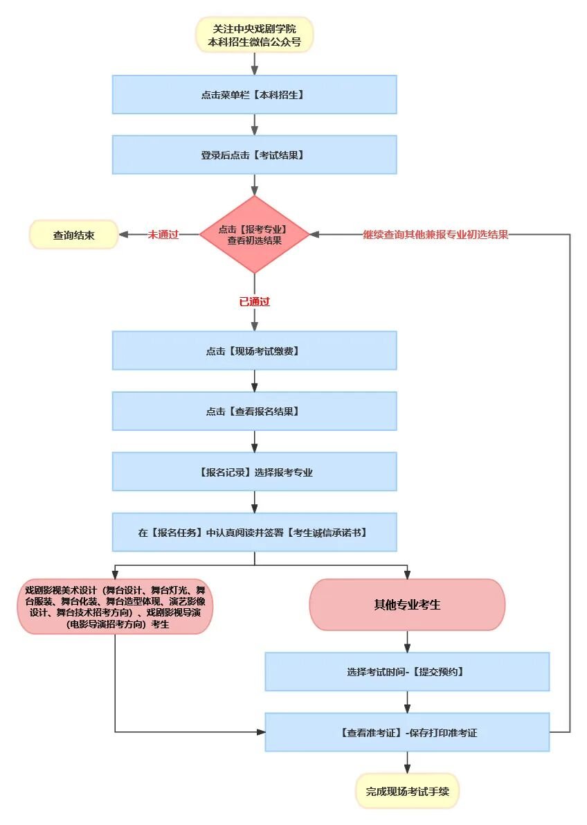
初选通过的考生须于3月20日中午12:00前完成现场考试缴费、预约考试时
间。
现场考试手续办理流程及说明:

说明:
1.每一时段的考位有限,请考生合理规划时间,尽早办理现场考试手续。
2.考生完成缴费后,如未在规定时间内预约考试时间,系统将随机分配。
3.考生可于3月21日中午12:00后查看并打印准考证。查询方式:“中央戏剧学院本科招生”微信公众号-“本科招生”-“我的”-“报名记录”-查看准考证。
五、现场考试科目及要求
详见《中央戏剧学院2026年本科招生专业考试简章》。
六、考试须知
1.考生须携带身份证原件、准考证参加现场考试,服从考试工作人员指挥,严禁携带各种通讯设备(手机、智能手表等)进入考点,请提前妥善安置。
2.考生须严格按照检录时间准时到达考点,指定时间的考试科目开考20分钟后,迟到考生不得入场。因考生个人原因导致入场延误或不能参加考试的,责任由考生承担。
3.考生不得在考试中透露自己的身份信息(如姓名、身份证号、准考证号等),须严格遵守考场纪律与各招考方向的考场规则,诚信应考。
4.考生完成考试后,按照考试工作人员指引,尽快离场出校。
5.考生不得在社交媒体或互联网上编造、传播虚假考试信息,如出现类似情况由考生本人承担相应责任。
七、联系方式
咨询电话:010-56620655、010-56620656
本科招生咨询邮箱:zhaosheng@zhongxi.cn
本科招生网:http://zhaosheng.zhongxi.cn
中央戏剧学院
2026年3月13日